PLC Cold Start and Hot Start

PLC Cold Start:

Cold Star start refers to starting the CPU from power off, Current configuration is discarded and program processing begins again with the initial values…

PLC Cold Start

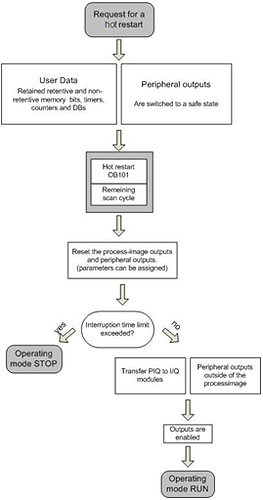
PLC Hot start:

Hot start refers to restarting the CPU without turning the power off, Program processing starts once again where Retentive data is retained.

In programmable logic controllers (PLCs), “cold start” and “hot start” refer to two different startup modes or conditions of the PLC.

Let’s explore each of these terms:

Cold Start

A cold start refers to the initial startup of a PLC or the process of powering up the PLC from a completely powered-off state. When a PLC is cold started, it goes through a complete power-up sequence, including initializing the hardware, loading the firmware or operating system, and preparing the system for normal operation.

During a cold start, the PLC typically goes through a self-diagnostic process to ensure that all hardware components are functioning correctly. The firmware or operating system is loaded into memory, and the PLC’s program, stored in non-volatile memory (such as flash memory), is loaded into the program memory. Once the startup sequence is complete, the PLC enters its normal operating mode and begins executing its program.

Hot Start

A hot start refers to the startup of a PLC from a powered-on or running state, without interrupting the power supply to the PLC. In a hot start, the PLC retains its current program and data in memory, allowing it to resume operation from where it left off.

A hot start can occur in situations such as a momentary power loss or a system reset without powering down the PLC. When the power is restored or the system is reset, the PLC quickly restarts without going through the entire power-up sequence. It resumes executing the program from the point of interruption, maintaining the current values of variables and I/O states.

Hot starts are advantageous in scenarios where continuous operation is crucial and where interruptions or downtime must be minimized. They allow the PLC to resume control quickly without requiring a complete startup sequence.